EOC项目笔记
SProto 分析
| int Pack(Sproto.SprotoTypeBase o)
{
byte[] encodeWarpPackage;
int gameSession;
long sprotoId;
byte[] token = new byte[0];
pack.Encode(o, ref token, out encodeWarpPackage, out gameSession, out sprotoId);
return encodeWarpPackage.Length;
}
NetMsgPackage pack = new NetMsgPackage();
Role_CreateArmy.request req ;
public override void Update()
{
if (Input.GetKeyUp(KeyCode.Y))
{
req = new Role_CreateArmy.request();
Debug.LogError($" 0 >>>{Pack(req)}>>>{Codingriver.Dumper.Dump(req)}");
req = new Role_CreateArmy.request();
req.targetType = 1;
Debug.LogError($" 1 >>>{Pack(req)}>>>{Codingriver.Dumper.Dump(req)}");
req = new Role_CreateArmy.request();
req.targetType = 1;
req.isSituStation = true;
Debug.LogError($" 2 >>>{Pack(req)}>>>{Codingriver.Dumper.Dump(req)}");
req = new Role_CreateArmy.request();
req.targetType = 1;
req.isSituStation = true;
req.targetArg = new MarchTargetArg { targetName = "hello" };
Debug.LogError($" 3 >>>{Pack(req)}>>>{Codingriver.Dumper.Dump(req)}");
}
if(Input.GetKeyUp(KeyCode.U))
{
req = new Role_CreateArmy.request();
req.heros = new List<MarchHero>(1);
req.heros.Add(new MarchHero() { heroId = 2 });
Debug.LogError($" map 1 >>1 >>>{Pack(req)}>>>{Codingriver.Dumper.Dump(req)}");
req = new Role_CreateArmy.request();
req.heros = new List<MarchHero>(1);
req.heros.Add(new MarchHero(){ heroId = 2 });
req.heros.Add(new MarchHero(){ heroId = 3 });
req.heros.Add(new MarchHero(){ heroId = 4 });
req.heros.Add(new MarchHero(){ heroId = 200 });
req.heros.Add(new MarchHero(){ heroId = 300 });
req.heros.Add(new MarchHero(){ heroId = 400 });
req.heros.Add(new MarchHero(){ heroId = 20 });
req.heros.Add(new MarchHero(){ heroId = 30 });
req.heros.Add(new MarchHero(){ heroId = 40 });
Debug.LogError($" map 1 >>>{Pack(req)}>>>{Codingriver.Dumper.Dump(req)}");
req = new Role_CreateArmy.request();
req.heros = new List<MarchHero>(1);
req.heros.Add(new MarchHero() { heroId = 2 });
req.heros.Add(new MarchHero() { heroId = 3 });
req.heros.Add(new MarchHero() { heroId = 4 });
req.heros.Add(new MarchHero() { heroId = 200 });
req.heros.Add(new MarchHero() { heroId = 300 });
req.heros.Add(new MarchHero() { heroId = 400 });
req.heros.Add(new MarchHero() { heroId = 20 });
req.heros.Add(new MarchHero() { heroId = 30 });
req.heros.Add(new MarchHero() { heroId = 40 });
req.targetType = 1;
req.isSituStation = true;
Debug.LogError($" map 4 >>>{Pack(req)}>>>{Codingriver.Dumper.Dump(req)}");
}
if (Input.GetKeyUp(KeyCode.I))
{
req = new Role_CreateArmy.request();
req.soldiers = new Dictionary<long, SoldierInfo>();
req.soldiers[2] = new SoldierInfo { id = 2 };
req.soldiers[3] = new SoldierInfo { id = 3 };
req.soldiers[4] = new SoldierInfo { id = 4 };
req.soldiers[5] = new SoldierInfo { id = 200 };
req.soldiers[6] = new SoldierInfo { id = 300 };
req.soldiers[7] = new SoldierInfo { id = 400 };
req.soldiers[8] = new SoldierInfo { id = 20 };
req.soldiers[9] = new SoldierInfo { id = 30 };
req.soldiers[10]= new SoldierInfo { id = 40 };
req.heros = new List<MarchHero>(1);
req.heros.Add(new MarchHero() { heroId = 2 });
req.heros.Add(new MarchHero() { heroId = 3 });
req.heros.Add(new MarchHero() { heroId = 4 });
req.heros.Add(new MarchHero() { heroId = 200 });
req.heros.Add(new MarchHero() { heroId = 300 });
req.heros.Add(new MarchHero() { heroId = 400 });
req.heros.Add(new MarchHero() { heroId = 20 });
req.heros.Add(new MarchHero() { heroId = 30 });
req.heros.Add(new MarchHero() { heroId = 40 });
req.targetType = 1;
req.isSituStation = true;
Debug.LogError($" map 5 >>>{Pack(req)}>>>{Codingriver.Dumper.Dump(req)}");
}
}
|

AssetBundle 包体大小
当前冗余资源 111 ,总资源数 5430 
Shader打包问题
shader的ab文件 all_shader.ab 大小 1291kb shader.ab 大小 302kb (shader.ab内容) 
依赖信息异常
(all_shader.ab内容) 应该是把所以shader打包进去,但是Container 异常

解决办法: - 导入Unity内置Shader到项目中
var arr = AssetDatabase.GetDependencies(path, true); 不能收集到内置Shader依赖。
-
Shader 中 UsePass和FallBack及其他依赖需要单独处理
var arr = AssetDatabase.GetDependencies(path, true); 无法收集Shader引用依赖,但是如果shader打包bundle会自动手机依赖,造成引用计数错误,可能会造成冗余
-
变体收集(keywords),ShaderVariantCollection生成资产.shadervariants,然后收集整个项目的变体
这里需要注意 ShaderVariantCollection.WarmUp,项目使用一个ShaderVariantCollection资产,会处理所有的变体,WarmUp执行可能需要更长时间
Material 打包问题
m_SavedProperties的数据冗余,无用数据被打包进去 
- 使用项目内工具
Tools/清理材质中的废弃属性 清理
打包冗余优化历程
AssetDatabase.GetDependencies无法获取unity内置shader的依赖关系,也不能获取Shader依赖其他Shader的依赖关系(FallBack ,UsePass等等)
EditorUtility.CollectDependencies() 可以获取内置Shader的依赖信息,而且能否收集shader依赖其他Shader的关系 (FallBack可以收集,UsePass需要测试)
-
打包shader使用ShaderVariantCollection收集keyword组合,单独使用list引用所有要使用的shader,这时候发现会有unity 内置shader在list中,需要剔除,Standard变体太多,不能加入list中,不能被打包进去,需要将所有引用Standard的资源分析替换其他shader,()
- 这里使用打包一个Shader 的AB包时通过
IPreprocessShaders来收集所以keyword变体,
-
内置shader冗余(AssetDatabase.GetDependencies无法获取unity内置shader的依赖关系)
- 导入内置Shader到项目中,然后替换所有内置shader引用,使用导入的shader替换原有内置shader,重新打包资源
-
默认材质球及内置Shader冗余,没有材质球资源的情况,这时候使用内置默认材质球(Default-Material,Sprites-Default,Default-ParticleSystem) > IPreprocessShaders 可能无法处理默认材质球的shader问题,所以在上一步处理内置冗余时,默认材质球的引用没有收集到。
- 使用工具找出所有使用Unity内置材质球的资源,根据需求替换其他材质球
-
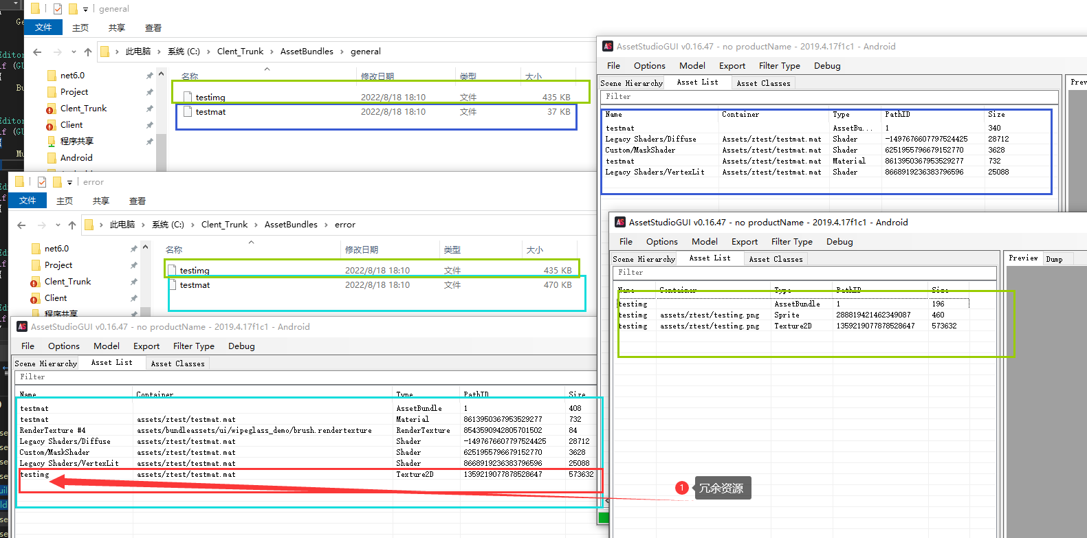
材质球引用的纹理Texture 且Texture是Sprite资源,这时候Texture单独一个AB文件,材质球是另一个AB文件,则会出现冗余
使用BuildPipeline.BuildAssetBundles打包AB文件会有这个问题 (图中下面绿色框,error文件夹)
- 使用
UnityEditor.Build.Pipeline.CompatibilityBuildPipeline.BuildAssetBundles会解决这个问题(图中上面蓝色色框,general文件夹) 参考 https://forum.unity.com/threads/unity-5-6-0b4-problem-with-asset-bundle-the-file-archive-cab-8bc5a956f7efa6356fcd1d00c8005f99.452006/

-
材质球m_SavedProperties中的无用属性(有可能引用纹理,但是已经删除了)
上图中RenderTexture #4纹理,实际材质球中已经删除,但是还是会被引用
-
完全替换内置资源
https://blog.csdn.net/e295166319/article/details/60140796
部队性能排查
物体缓存池 优先 gc检查 特效 

- 部队头像update中刷新loadsprite和name (每帧调用)
- update中的业务分解,像loadsprite和name等不需要每帧执行的按需处理
- 部队英雄释放技能时对应头像播放UI特效,特效有内存泄露,特效创建后大概率不卸载,每次播放时不卸载的特效也跟着播放(缓存池失效)
GC问题 - String.Format
| //TODO:GC严重,调用频繁(一帧内调用多次)
view.m_lbl_count_troops_LanguageText.text =string.Format("{0}/{1}", count, m_TroopProxy.GetTroopDispatchNum());
|
- List或者Dictionary Clear后重建, 调用频繁

| case RssType.HolyLand_PVP:
case RssType.Sanctuary_PVP:
case RssType.Altar_PVP:
case RssType.Shrine_PVP:
case RssType.LostTemple_PVP:
case RssType.CheckPoint_PVP:
case RssType.Checkpoint_1_PVP:
case RssType.Checkpoint_2_PVP:
case RssType.Checkpoint_3_PVP:
|